Презентация, доклад на тему Окна в Windows

Объекты Windows Объекты WindowsОсновные объектыЯрлыки Специальные объекты Папки Программы Документы Панель задач Главное меню Панель управления Окна

Слайд 1Окна в Windows

Окна в Windows

Слайд 2Объекты Windows
Объекты Windows
Основные
объекты
Ярлыки
Специальные
объекты
Папки
Программы
Документы
Панель

задач

Главное меню

Панель
управления

Окна

Объекты Windows Объекты WindowsОсновные объектыЯрлыки Специальные объекты Папки Программы Документы Панель задач Главное меню Панель управления Окна

Слайд 3Окно - это просто прямоугольный сегмент экрана, чаще всего ограниченный рамкой.



Окно - это просто прямоугольный сегмент экрана, чаще всего ограниченный рамкой.

Слайд 5Для изменения варианта представления окна применяются кнопки в правой части зоны

заголовков окна со значками:
свернуть окно в надпись на Панели задач;
развернуть окно до полного экрана;
восстановить нормальный размер окна;
закрыть окно (завершить работу приложения).

Для изменения варианта представления окна применяются кнопки в правой части зоны заголовков окна со значками:свернуть окно в

Слайд 6В любой момент можно работать только с одним окном, которое называется

активным.
Активное окно всегда располагается поверх других окон, и его заголовок выделен цветом.
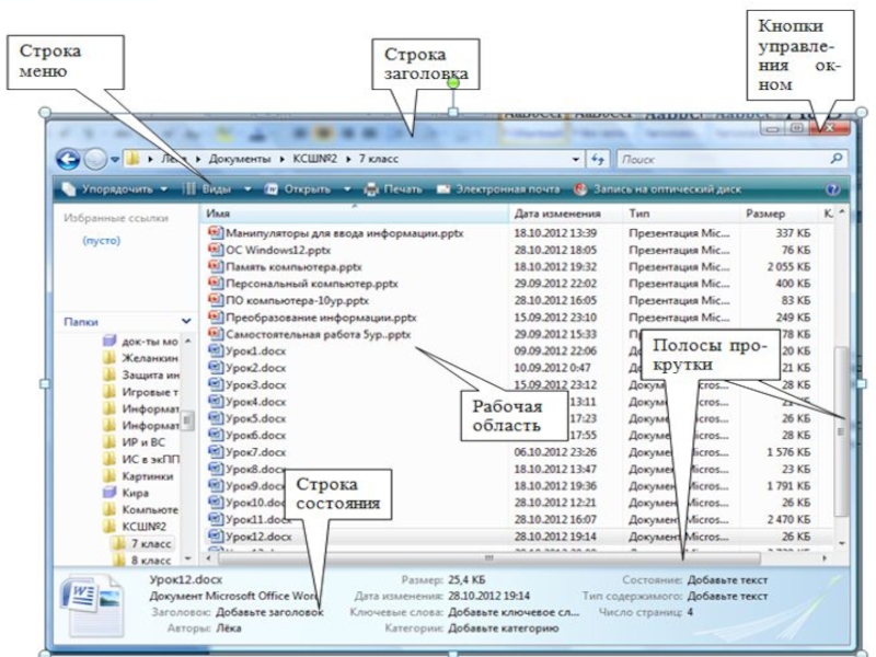
Полосы прокрутки появляются, если содержимое папки нельзя полностью отобразить в рабочей области окна.
В любой момент можно работать только с одним окном, которое называется активным. Активное окно всегда располагается поверх

Слайд 8Закрепление
1. Онлайн тестирование по теме урока на сайте http://psbatishev.narod.ru/50.htm
2. Ответьте на

вопросы:
Дайте определение термину «Окно».
Активное окно. Как сделать окно активным.
Расскажите о меню окна.
Какие элементы окна вы знаете?
Расскажите о строке заголовка.
Расскажите о строке меню и панели инструментов окна.
Расскажите о строке состояния. Что отображается на ней?
Что такое полосы прокрутки.
Закрепление1. Онлайн тестирование по теме урока на сайте http://psbatishev.narod.ru/50.htm2. Ответьте на вопросы:Дайте определение термину «Окно».Активное окно. Как

Что такое shareslide.ru?

Это сайт презентаций, где можно хранить и обмениваться своими презентациями, докладами, проектами, шаблонами в формате PowerPoint с другими пользователями. Мы помогаем школьникам, студентам, учителям, преподавателям хранить и обмениваться учебными материалами.


Для правообладателей

Яндекс.Метрика

Обратная связь

Email: Нажмите что бы посмотреть